EasyHandball Logo Home SIS-Handball
Impressum
Spielpläne mit freundlicher Unterstützung von SIS
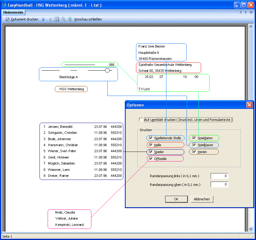
Inhalt Bild 2:  Druckvorschau  •  männl. E am 25.02.2007 10:00 gegen den TV Lich
Aktuelles Aktuelles
  

Bild 1
Bild 2
Bild 3
Bild 4
  
Copyright © DV Beratung Seck
( E-Post: Information@EasyHandball.de )